windows实战-向日葵#
这题涉及软件漏洞,经过查询发现漏洞应该是CNVD-2022-03672
这个漏洞我用过,也是接触最早的rce漏洞,虽然没有深入研究但是曾经用它拿下过学校超级多的电脑XD
猜测简单来说这个漏洞是因为向日葵在安装后会在高端口开放一个接口,这个接口存在cookie泄漏与命令执行
这题现在似乎有点问题,本来有5问的,但是最后两问做不出来,因为群加满了,二群又没有文件
-
通过本地 PC RDP到服务器并且找到黑客攻击的 IP 为多少,将黑客攻击 IP 作为 FLAG 提交;
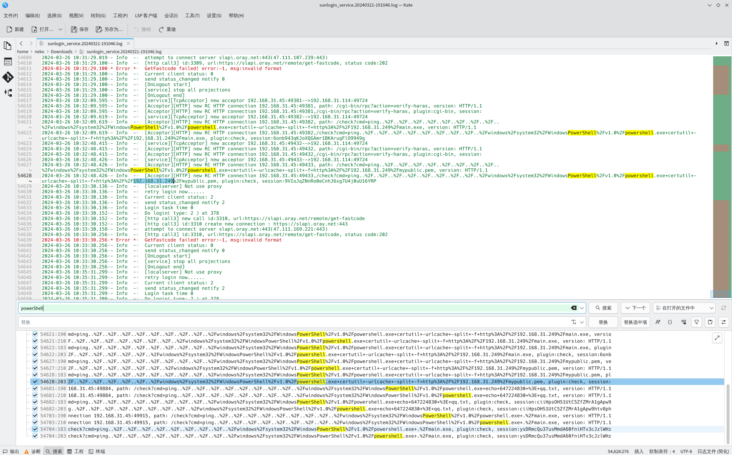
向日葵有log文件,在安装目录,导出一眼就能看到

flag{2024-03-26 10:16:25.585}
-
通过本地 PC RDP到服务器并且找到黑客首次攻击成功的时间为 为多少,将黑客首次攻击成功的时间为 作为 FLAG 提交(2028-03-26 08:11:25.123);
flag{2024-03-26 10:16:25.585}
-
通过本地 PC RDP到服务器并且找到黑客托管恶意程序 IP 为,将黑客托管恶意程序 IP 作为 FLAG 提交;
往下翻位于

flag{192.168.31.249}